Runtime AI Chatbot Integrator (+TTS) – Unreal Engine

Runtime AI Chatbot Integrator (+TTS) – Unreal Engine

DEMO VIDEO

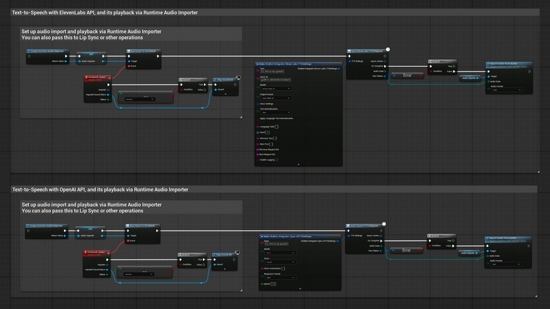
Note: The images with text-to-speech examples were created using the Runtime Audio Importer plugin. So, to follow these examples, you will need to install that plugin as well. However, you can also implement your own audio handling solution without using it. For text-to-text functionality, the Runtime Audio Importer is not required.

Seamlessly integrate cutting-edge AI chatbots into your Unreal Engine projects!
Transform your games and applications with powerful AI conversation capabilities and natural-sounding speech using the most advanced language models available today. This plugin provides direct access to OpenAI’s GPT models, Anthropic’s Claude, Google’s Gemini, xAI’s Grok, DeepSeek’s advanced reasoning models, plus high-quality TTS from OpenAI, ElevenLabs, Google Cloud, and Azure – all through simple Blueprint nodes!

Key features:
Multiple AI Chatbot Providers: Connect to OpenAI, Claude, Gemini, Grok, and DeepSeek through their official APIs
Multiple TTS Providers: High-quality text-to-speech from OpenAI, ElevenLabs, Google Cloud, and Azure
Latest Models Supported: Access cutting-edge models including GPT-5, Claude 4.5 Sonnet, Gemini 2.5 Pro, Grok 4, and DeepSeek Reasoner
Flexible Response Handling: Choose between complete responses or real-time streaming (chunk by chunk)
Advanced Streaming TTS: Get audio chunks as they’re generated from OpenAI and ElevenLabs for immediate playback while synthesis continues. ElevenLabs also supports chunked streaming mode for dynamically appending text during synthesis
Voice Discovery: List and discover available voices from Google Cloud and Azure TTS services
Dynamic Text Streaming: ElevenLabs chunked streaming allows appending text incrementally during synthesis, suitable for realtime AI chat response synthesis
Blueprint Ready: Simple nodes for immediate integration without C++ coding
Cross-Platform: Works on all platforms supported by Unreal Engine (Windows, Mac, Linux, Android, iOS, Meta Quest, and more)
Easy Authentication: Simple API key management for all services

Supported models:
Text chat models:
OpenAI:
GPT-5, GPT-5 Mini, GPT-5 Nano
GPT-4o, GPT-4o Mini, GPT-4-32k, GPT-4 Turbo, GPT-4.1
GPT-3.5 Turbo
O1 Pro, O1, O3, O3 Mini, O4 Mini
ChatGPT-4o Latest

Claude (Anthropic):
Claude 4.5 Sonnet, Claude 4 Sonnet
Claude 4.1 Opus, Claude 4.0 Opus
Claude 3.7 Sonnet, Claude 3.5 Haiku, Claude 3 Opus

DeepSeek:
DeepSeek Chat
DeepSeek Reasoner (with dedicated reasoning output)

Gemini (Google):
Gemini 2.5 Pro, Gemini 2.5 Flash, Gemini 2.5 Flash Lite
Gemini 2.0 Flash, Gemini 2.0 Flash Lite
Gemini Flash Latest, Gemini Flash Lite Latest

Grok (xAI):
Grok 4, Grok 4 Fast Reasoning, Grok 4 Fast Non-Reasoning
Grok Code Fast 1
Grok 3, Grok 3 Mini
Grok 2 Vision 1212, Grok 2 1212
Grok Vision Beta

Text-to-Speech voices:
OpenAI TTS:
Alloy, Ash, Ballad, Coral, Echo
Fable, Onyx, Nova, Sage, Shimmer, Verse

ElevenLabs TTS:
Eleven V3
Eleven TTV V3
Eleven Multilingual V2
Eleven Turbo V2
Eleven Turbo V2.5
Eleven Flash V2
Eleven Flash V2.5

Google Cloud TTS:
Neural2, Studio, Wavenet, and Standard voices
Custom voice support
Multiple languages and locales

Azure TTS:
Neural voices across multiple languages
Voice styles and emotions
Custom voice support

Perfect for:
Interactive NPCs with intelligent conversations and voices
In-game assistants and guides that speak naturally
Creative content generation and narration on-the-fly
Educational applications with AI tutoring and spoken instructions
AI-driven gameplay mechanics with voice feedback
Virtual companions with personality expressed through text and speech
Voice-overs and dialogue generated dynamically

Note: API usage requires accounts with respective services (OpenAI, Anthropic, Google, xAI, DeepSeek, ElevenLabs, Google Cloud, Azure) and may involve usage costs from these providers.

Technical details:
This plugin provides seamless integration with leading AI language models (OpenAI, Claude, DeepSeek) and TTS models (OpenAI, ElevenLabs) through their official APIs directly in Unreal Engine.

Features:
Direct API connections to OpenAI, Anthropic Claude, Google Gemini, xAI Grok, DeepSeek, ElevenLabs, Google Cloud, and Azure services
Support for multiple response modes (complete responses and chunk-by-chunk streaming)
Advanced reasoning model support with separate reasoning and content outputs (DeepSeek Reasoner, Grok reasoning models)
Blueprint-friendly implementation with simple node-based setup
Comprehensive model support across all providers (GPT-5, Claude 4.5, Gemini 2.5, Grok 4, DeepSeek)
Multiple TTS providers with regular and streaming support (OpenAI, ElevenLabs, Google Cloud, Azure)
ElevenLabs chunked streaming mode with dynamic text appending and sentence boundary detection
Voice discovery APIs for Google Cloud and Azure TTS
Configurable request parameters (temperature, max tokens, system prompts)
Cross-platform compatibility (Windows, Mac, Linux, Android, iOS, Meta Quest, and more)
Simple API key management
Error handling and response validation
SSML support for Google Cloud and Azure TTS
No additional dependencies required beyond the plugin itself
Supported Unreal Engine Versions: 5.0 – 5.6

Home Page

DOWNLOAD FROM HOT4SHARE.COM
DOWNLOAD FROM SYNCS.ONLINE